【摘要】今年“双11”,算力已成为重构电商消费关系的核心要素。AI不再是辅助工具,而是驱动交易、运营与决策的底层生产力,一场深刻的行业变革正在发生。
引言
每年的“双11”,早已超越了单纯的商业促销范畴。它更像一个极限压力测试场,检验着中国电商乃至整个数字经济的技术底座。过去,我们关注的是峰值交易量(TPS)、是分布式数据库的承压能力、是CDN的带宽。今年,聚光灯转向了一个新的核心变量,AI。
与往年不同,AI不再是点缀在某些环节的“黑科技”或实验性功能。它已经全面下沉,成为一种类似水电煤的基础设施,深度渗透到“人、货、场”三大核心要素的构建之中。它不再仅仅是提升效率的“插件”,而是定义商业模式的“操作系统”。
这篇文章不谈商业模式的宏大叙事。我们只从技术视角出发,解构这次“双11”背后,算力是如何作为第一生产力,从底层重构电商的“人、货、场”,并探讨这场变革对技术从业者意味着什么。
💠 一、算力基座:重塑电商“人、货、场”的技术解构
%20拷贝-staj.jpg)
传统的电商技术架构,核心是处理高并发的交易流和数据流。其本质是“信息高速公路”。而AI时代的电商技术架构,核心转变为处理高维度的特征和概率。其本质是“智能决策中枢”。这个中枢的能量来源,就是算力。
1.1 重塑“人”:从用户画像到意图预测
对“人”的理解,是电商的起点。过去的理解方式是标签化的用户画像,例如“25-30岁、女性、一线城市、母婴兴趣”。这种方式颗粒度粗,且是静态的、滞后的。AI正在彻底改变这一点。
1.1.1 从关键词匹配到语义理解
传统搜索是基于关键词的倒排索引。用户输入“适合秋季徒步的防水外套”,系统会拆解为“秋季”“徒步”“防水”“外套”等词元,然后去匹配商品标题和描述。这种方式无法理解词元之间的关联和用户的真实场景意图。
AI驱动的语义搜索,则完全不同。
Embedding(向量化)。平台预先使用大模型,将20亿量级的商品信息(文本、图片)和用户的查询语句,全部映射到同一个高维向量空间。在这个空间里,语义相近的内容,其向量距离也相近。
向量检索。当用户输入查询时,系统将其转换为查询向量。接着,在海量的商品向量中,通过近似最近邻(ANN)算法,快速找到距离最近的N个商品向量。
精准排序。召回的商品再经过一个更复杂的精排模型,结合用户的实时行为、历史偏好等上下文信息,最终呈现出结果。
阿里巴巴的数据显示,在复杂语义下,搜索相关性提升了约20%。这个数字背后,是算力对海量非结构化数据进行深度语义理解和匹配的结果。用户的每一次模糊查询,都在调用背后庞大的模型和算力。
1.1.2 从静态标签到动态意图
用户的意图是流动的。一个用户上午可能在为自己挑选数码产品,下午可能在为家人选购生活用品。静态标签无法捕捉这种变化。
AI通过实时特征工程和序列建模,实现了对用户动态意图的捕捉。
实时特征 (Real-time Features)。用户的每一次点击、浏览、加购、搜索行为,都会被实时捕捉,并迅速输入到推荐模型中。模型可以在秒级甚至毫秒级内更新对用户当前兴趣的判断。
序列建模 (Sequence Modeling)。模型(如Transformer、LSTM)不再孤立地看待用户的单次行为,而是将其行为看作一个时间序列。通过分析这个序列,模型能更好地预测用户的下一个行为,即“猜你想买”。
淘宝推荐信息流点击率提升10%,这背后是模型对用户“下一秒”意图预测准确率的提升。
1.2 重塑“货”:商品知识图谱与AIGC的全链路应用
“货”的数字化,是电商的基础。过去,这依赖于商家手动填写的、非结构化的商品参数和描述。AI正在用更高效、更结构化的方式重构商品信息。
1.2.1 商品知识图谱的构建
平台利用多模态大模型,对海量商品进行自动解析,构建起庞大的商品知识图谱(Commodity Knowledge Graph)。
实体识别。从商品标题、描述中自动抽取品牌、型号、材质、功能等关键实体。
属性关联。将商品的属性进行结构化关联,例如“iPhone 15 Pro Max”关联到“品牌-苹果”“颜色-原色钛金属”“存储-256GB”。
关系挖掘。挖掘商品之间的关系,如“搭配”“替代”“系列”等。
这个图谱是平台“理解”所有商品的基础。当用户搜索“和我的蓝色连衣裙搭配的鞋子”时,系统能基于图谱关系,精准召回相关商品。
1.2.2 AIGC赋能内容生产
商品营销需要大量的图文和视频素材。过去,这部分成本高、周期长。现在,AIGC工具正在成为商家的标准配置。
京东的“京点点”和阿里的类似工具,让商家能够以极低的成本,快速生成高质量的营销素材。这本质上是将创意生产的边际成本,通过算力大幅降低。
1.3 重塑“场”:智能广告与动态交互的效率革命
“场”是连接人与货的场景。AI正在让这个场景变得前所未有的高效和智能。
1.3.1 广告系统的“无人驾驶”
电商广告是平台收入的核心。其核心技术是计算广告(Computational Advertising)。AI的引入,让广告投放系统越来越像一套“无人驾驶”系统。
精准定向 (Targeting)。基于对“人”的深度理解,广告系统能将广告精准推送给最有可能转化的潜在用户。
智能出价 (Bidding)。系统使用深度学习模型,实时预测每一次广告展示的点击率(pCTR)和转化率(pCVR),然后结合商家的出价和预算,自动计算出最优报价。这个过程在100毫秒内完成。
创意优化 (Creative Optimization)。AIGC自动生成多套广告素材(图片、文案),系统通过在线学习(Online Learning)和A/B测试,自动筛选出效果最好的创意进行投放。
商家广告ROI提升12%,意味着每1元广告投入,能多产生0.12元的回报。在存量竞争时代,这种效率的提升是决定性的。
1.3.2 从搜索框到对话式导购
传统的购物场景是“人找货”。用户需要清晰地知道自己要什么,然后通过搜索框找到它。AI正在创造“货找人”和“服务撮合人与货”的新场景。
阿里推出的“AI万能搜”“AI帮我挑”等6款交互式导购工具,本质上是将一个导购Agent植入了App中。

这个流程的背后,是LLM作为总调度中枢(Brain),调用各种工具(向量搜索、知识图谱查询、推荐模型)来完成复杂任务的能力。它将过去分散在多个页面的操作,聚合到了一次连贯的对话中,极大缩短了用户的决策链路。
1.4 延伸至履约:AI驱动的智慧供应链
交易的完成不止于支付。高效的履约是体验的闭环。京东在这方面尤为突出,其AI驱动的物流系统是“双11”平稳运行的幕后功臣。
智能仓储。通过需求预测算法,提前将商品布局到离消费者最近的前置仓。仓库内的AGV机器人、自动分拣系统,则在AI调度下高效协同,处理海量订单。
智能排产与路径规划。AI系统综合考虑订单量、运力、交通状况等因素,为快递员规划最优的揽收和配送路线,提升“最后一公里”的效率。
智能客服。京东的“京小智”等智能客服系统,承担了大量的售前咨询和售后服务工作。消费者咨询响应速度提升约40%,背后是NLP和对话管理技术的成熟应用。升级后的模型甚至能处理更复杂的上下文理解和情绪识别,帮助商家转人工率降低28%以上。
从前端的导购,到后端的履约,算力正在将电商的各个环节,从劳动密集型,转向技术和智能密集型。
💠 二、实践剖析:从基础设施到组织变革
如果说平台层面的AI应用是构建了新的“高速公路网”,那么品牌和商家如何在这套新基建上“跑车”,则更能体现AI生产力革命的深度。
2.1 欧莱雅:AI成为“水电煤”式的业务基座
欧莱雅的实践,是AI如何与行业知识(Know-how)深度融合的典范。他们没有将AI看作一个独立的IT工具,而是视其为业务的底层能力。
2.1.1 数据驱动的精准营销
其AI皮肤检测工具是一个典型的成功案例。
数据采集。用户通过手机摄像头拍摄面部照片。
AI分析。后端AI模型(通常是计算机视觉模型)对图像进行分析,识别出皱纹、色斑、水油平衡等多种皮肤指标。
个性化推荐。基于分析结果,系统精准匹配并推荐最适合用户肤质的产品组合。
这个闭环的价值在于,它将一次性的营销活动,转化为了持续的数据资产积累和用户洞察。客单价提升30%,只是最直接的财务结果。更深远的价值在于,欧莱雅通过这种方式,直接获取了海量的、真实的用户肤质数据,这些数据反过来又能指导其产品研发。
2.1.2 AI深入核心研发
欧莱雅与IBM共建化妆品配方领域的定制AI基础模型,这标志着AI的应用已深入到最核心的产品研发环节。
新原料发现。AI可以分析海量的化学分子库和科研文献,预测新成分的功效和安全性,加速可持续原材料的发现。
配方生成与优化。生成式AI可以根据设定的功效目标(如“保湿且抗敏”),从数百万种原料组合中,生成创新的配方,并预测其稳定性。
这是一种典型的“AI + 行业Know-how”模式。AI提供强大的计算和模式发现能力,而行业专家则提供关键的约束条件和验证标准。
2.2 添可:迈向“全岗位AI化”的组织实验
如果说欧莱雅代表了AI在业务流程中的深度应用,那么添可的探索则更为激进,它触及了组织形态的变革。
添可提出的“全岗位AI化”,其核心思想是用**智能代理(Agent)**来重构工作流程。
产品定义Agent。可以分析全网的用户评论、社交媒体讨论、竞品信息,自动生成用户画像(Persona)和产品需求文档(PRD)的初稿。
营销策划Agent。可以根据产品定位和目标人群,自动生成营销活动方案、社交媒体内容日历和广告投放策略。
售后服务Agent。不仅能回答标准问题,还能通过分析用户的设备数据,主动进行故障预警和维护提醒。
这种模式的终极目标,是构建一个“碳硅融合”的组织。
碳基员工(人类)。负责定义目标、进行创造性决策、处理复杂异常和负责人际沟通。
硅基员工(AI Agent)。负责执行标准流程、进行数据分析、生成内容和方案。
这不仅仅是工具的引入,而是一场深刻的组织流程再造。它要求企业重新思考每个岗位的核心价值,以及人与AI的最佳协作模式。这无疑是一场艰难但前景广阔的实验。
💠 三、挑战与思辨:效率边界与人文回归
%20拷贝-tgxt.jpg)
技术带来的生产力革命,总是伴随着新的挑战。当算力以前所未有的深度重构消费时,一些根本性的问题也浮出水面。
3.1 算法黑盒与消费主权
“比你更懂你”的推荐算法,在提升效率的同时,也可能制造出“信息茧房”。用户看到的世界,是算法筛选和投喂的结果。
算法的公平性。算法是否存在偏见?它是否会因为用户的历史消费水平,而推荐不同价格的商品?如何保证算法对所有商家和消费者都是公平的?
算法的可解释性。当用户对推荐结果不满意时,系统能否给出合理的解释?目前,深度学习模型的“黑盒”特性,使得可解释性(XAI)成为一个重要的技术和伦理难题。
消费者的自主选择权,即消费主权,如何在高效的算法推荐中得到保障,是平台必须回答的问题。
3.2 数据隐私与安全边界
AI的燃料是数据。无论是精准推荐还是个性化服务,都建立在对用户海量数据的采集和分析之上。
数据采集的边界。平台应该在何种范围内、以何种方式采集用户数据?用户对此是否拥有充分的知情权和控制权?
数据使用的透明度。用户的数据被用在了哪里?是否被用于训练模型之外的其他目的?
数据安全。在数据驱动的商业模式下,如何防止数据泄露和滥用,是企业的生命线。
随着《个人信息保护法》等法规的完善,合规将成为所有AI应用不可逾越的红线。
3.3 技术温度与人文关怀
AI可以模拟对话,但难以复制真实的人类情感和温度。
智能客服的局限。当消费者遇到复杂、紧急或带有强烈情绪的问题时,冰冷的智能客服往往会激化矛盾。如何在追求效率和成本的同时,保留一条通往人工服务的、温暖的通道?
对特殊群体的关怀。对于不熟悉智能设备的老年人等群体,过于智能化的交互界面可能反而成为障碍。技术在向前演进时,如何避免“数字鸿沟”的加深?
技术的最终目的,是服务于人。当AI带来的效率提升达到某个阈值后,人文关怀所能创造的体验价值,将变得愈发重要。
💠 四、前路展望:电商AI的技术演进路径
%20拷贝-dtlb.jpg)
“双11”所展现的,只是当前AI能力的切片。真正的变革,在于技术演进的确定性趋势。未来的电商,将在以下几个方向上被AI更深远地重塑。
4.1 从预测式到生成式的范式迁移
电商领域的上一代AI技术,核心是预测式AI(Predictive AI)。它的任务是基于历史数据,对未来进行概率预测。
预测用户会不会点击(pCTR)。
预测用户会不会购买(pCVR)。
预测商品会不会畅销(销量预测)。
这些技术已经非常成熟,是当前推荐和广告系统的基石。
而新一代AI技术的核心,是生成式AI(Generative AI)。它的任务不是预测,而是创造。
创造内容。生成商品图、文案、视频。
创造对话。驱动导购Agent与用户进行多轮、有深度的交流。
创造方案。根据用户模糊的需求,直接生成一套完整的购物清单或解决方案。
范式的迁移,意味着AI在电商中的角色,从一个被动的“分析师”,转变为一个主动的“创造者”和“执行者”。这为商业模式的创新打开了全新的想象空间。
4.2 智能代理(Agent)的全面兴起
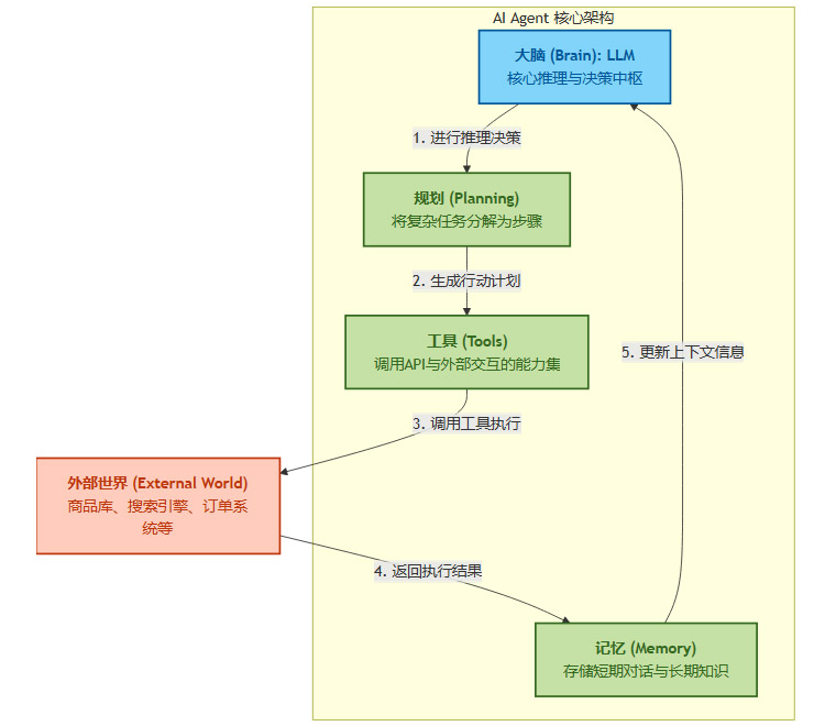
添可的“全岗位AI化”实验,揭示了未来的核心组织单元,AI Agent。一个功能完备的电商Agent,其技术架构通常包含以下几个核心组件。

大脑 (Brain)。通常是一个强大的大型语言模型(LLM),负责理解用户意图、进行逻辑推理和决策。
规划 (Planning)。大脑将一个复杂任务(如“帮我规划一次家庭烧烤”)分解为一系列可执行的子任务。
工具 (Tools)。这是一系列可供Agent调用的API。例如,搜索商品API、查询天气API、加入购物车API等。Agent通过调用工具与外部世界交互。
记忆 (Memory)。用于存储对话历史、用户偏好等上下文信息,使得Agent能够进行长期、连贯的交互。
未来,平台的核心竞争力,将不仅仅是拥有多少用户和商家,更是其Agent生态的丰富度和协同效率。商家经营电商,可能不再是学习如何操作复杂的后台,而是训练和管理一组专属的AI Agent,让它们去完成店铺运营、营销、客服等绝大部分工作。
4.3 超个性化:走向“一人一店”的终极体验
当前的个性化推荐,本质上还是“千人千面”。即从一个巨大的商品池中,为不同的人筛选出不同的子集。
未来的超个性化(Hyper-Personalization),将走向“一人一店”。
这意味着,每个用户打开电商App时,看到的不仅仅是推荐的商品列表,而是一个由AI实时动态生成的、独一无二的专属购物空间。
动态界面。App的界面布局、商品呈现方式、营销活动,都根据用户的实时情境和偏好动态生成。
情境感知。结合用户的时间、地点、天气甚至日程安排,主动推荐所需商品。例如,当用户在机场时,App可能会推送旅行套装或目的地攻略。
1-to-1内容。AIGC为每个用户生成专属的商品描述和推荐理由,让每一次互动都充满个性化。
实现这一切的技术挑战是巨大的,它要求一个能够整合多模态感知、实时决策和动态UI生成能力的复杂AI系统。但这个方向,是提升用户体验和商业效率的终极目标。
4.4 物理与数字的融合(Phygital)
AI也将成为打通线上(Digital)与线下(Physical)消费体验的关键桥梁,即Phygital。
增强现实(AR)购物。阿里的“AI试衣间”是初步尝试。未来,通过手机或AR眼镜,用户可以在自己的客厅里“摆放”虚拟家具,或者“试穿”虚拟衣物,其尺寸和材质的逼真度将远超现在。
智能门店。线上的用户行为数据,可以指导线下门店的选品、陈列和库存管理。门店内的传感器和摄像头,也能通过AI分析客流和顾客行为,反过来优化线上推荐。
即时零售。AI驱动的本地零售履约网络,将线上订单与线下门店库存精准匹配,实现分钟级的“外卖式”购物体验。
AI将抹平线上与线下的边界,为消费者提供一个无缝、一致、且高度智能化的全渠道购物体验。
结论
今年的“双11”,与其说是一场消费的狂欢,不如说是一次深刻的技术宣言。它清晰地表明,算力正以前所未有的力量,从底层逻辑上重构消费的全链路。AI已经完成了从概念到生产力的关键一跃,成为驱动电商行业演进的核心引擎。
这场变革,正将电商从一个处理信息的“高速公路”,升级为一个进行智能决策的“中央大脑”。它改变了平台连接“人”与“货”的方式,重塑了商家创造价值的流程,也定义了消费者体验的新标准。
以添可为代表的“碳硅融合”探索,更预示着一场超越商业范畴的组织革命。未来,企业的核心竞争力,将越来越取决于其驾驭和编排AI Agent的能力。
作为技术从业者,我们正处在这场变革的中心。挑战与机遇并存。如何在追求极致效率的同时,守护技术的温度与人文关怀;如何在算法的确定性与人类的创造性之间找到平衡,这不仅是商业问题,更是我们必须面对的时代命题。这场由算力驱动的生产力革命,大幕才刚刚拉开。
📢💻 【省心锐评】
AI不再是优化存量电商,而是创造新物种。核心竞争力正从流量运营,转向模型与Agent的编排能力。

评论