【摘要】Meta数十亿美元战略并购Manus,标志着AI Agent与产品工程的胜利。这不仅是一次资本事件,更是对应用层创新价值的重新定义,揭示了AI时代技术商业化的新范式。
引言
2025年12月30日,一则消息打破了新年前夕的平静。Meta宣布以数十亿美元收购中国AI公司蝴蝶效应及其核心产品Manus。这笔交易的体量在Meta并购史上高居第三,仅次于WhatsApp与Scale AI。事件的核心并非简单的资本运作,而是一次深刻的行业信号。它标志着一个从中国大学宿舍起步的年轻团队,通过十年磨砺,在全球AI竞赛的核心赛道上,凭借一种非主流的技术哲学取得了决定性胜利。
这笔交易的特殊之处在于,它并非一次“买断式”收购。Meta强调,Manus团队与产品将保持高度独立性,同时与Meta庞大的生态系统进行深度整合。这背后隐藏的逻辑,远比一纸并购协议复杂。它关乎AI技术路线的选择、产品工程的价值,以及下一代智能平台的入口之争。本文将从创业路径、技术架构、商业逻辑与行业启示等多个维度,深度拆解Manus的成功范式,探究其如何用“AI Agent+产品工程”这把钥匙,撬动了这笔震惊全球的交易。
💠 一、创业路径解构:从工具到平台的演进逻辑

一个团队的技术基因与商业模式,往往在创业初期就已埋下伏笔。蝴蝶效应团队的成长轨迹,并非一蹴而就的线性叙事,而是一个不断试错、迭代、聚焦的演化过程。这个过程清晰地展示了他们如何从解决微观痛点出发,逐步构建起一套可复制的、规模化的产品与商业方法论。
1.1 起点:解决具体痛点的工具基因
故事的开端是2016年华中科技大学的一场黑客松。创始人肖弘及其团队开发的“壹伴助手”,是一款微信公众号排版工具。这个产品的出发点极为朴素,旨在解决内容创作者在排版过程中遇到的实际困难。它没有宏大的技术叙事,却精准切入了用户工作流中的一个高频痛点。
这段经历为团队注入了两个核心基因。
用户导向。团队的初始动力源于解决自身问题,这使得他们天然地贴近用户,能够敏锐捕捉真实需求,而非悬浮于技术概念之上。
工具思维。他们擅长将复杂流程简化为高效工具,追求的是实用性与效率提升。这种思维贯穿了他们后续所有产品的开发。
从“壹伴助手”的成功,团队积累了关于用户增长、社区运营和产品打磨的宝贵经验。更重要的是,他们验证了一个基本逻辑,有价值的工具必然能吸引用户,而用户是商业化的基础。
1.2 转折:SaaS订阅制与商业闭环
任何创业团队都无法回避商业化的问题。在早期获得真格基金等机构的投资后,团队也曾面临资金压力和对未来路径的迷茫。2018年底,团队做出了一个关键决策,将核心产品全面转向SaaS(Software as a Service)订阅制。
这个转折点的意义极为深远。
构建可持续现金流。相较于一次性付费或广告模式,订阅制能带来稳定、可预测的经常性收入(Recurring Revenue)。这为团队提供了宝贵的财务安全垫,使其能够摆脱对外部融资的过度依赖,进行更长周期的技术和产品研发。
深化用户关系。订阅模式迫使团队必须持续为用户提供价值,以保证续费率。这促使他们不断进行产品迭代和优化,从“卖产品”转向“运营用户”,建立了更强的用户粘性。
验证付费意愿。成功实现规模化的SaaS订阅,直接证明了其产品价值得到了市场的真金白银的认可。这为后续产品的定价与商业模式设计提供了数据支撑。
到2019年,公司年收入突破2000万元。这个里程碑不仅解决了生存问题,更重要的是,团队完整地走通了**“消费级工具 → 订阅制转化 → 规模化盈利”**的商业闭环。这套被验证过的方法论,成为他们日后开发Monica和Manus的底气所在。
1.3 进阶:Monica与AI应用层的商业验证
2022年,蝴蝶效应公司正式成立,并推出了AI浏览器插件Monica。在当时,AI行业的主流叙事是研发基础大模型,无数资本和人才涌入这个赛道。选择做一款基于大模型API的浏览器插件,在许多人看来是“套壳”,缺乏核心技术。
然而,Monica的市场表现却给出了截然不同的答案。它凭借对用户在浏览器场景下(如聊天、搜索、阅读、写作)需求的精准把握,以及流畅的产品体验,迅速在海外市场积累了千万级用户,并成功实现了盈利。Monica的成功,至少验证了三个关键假设。
应用层存在巨大机会。用户最终为好的产品体验付费,而非为底层模型本身。在AI时代,离用户更近的应用层同样是创造价值的主战场。
“套壳”的价值在于产品工程。将强大的模型能力,封装成用户在特定场景下能稳定、高效使用的产品,本身就是一项极高的技术壁垒。这背后涉及对用户意图的理解、对API的优化调用、对交互流程的设计等一系列复杂的工程工作。
盈利能力是研发的“弹药库”。Monica健康的现金流,为团队后续投入资源研发更具颠覆性的Manus产品提供了坚实保障。他们不必在资本的催促下仓促行动,可以按照自己的节奏进行深度探索。
从“壹伴助手”到Monica,蝴蝶效应团队完成了一次关键的跃迁。他们从一个解决特定领域痛点的工具开发者,成长为具备全球化视野、能够驾驭前沿AI技术并实现规模化商业成功的成熟团队。
💠 二、技术栈剖析:Agent工程化的核心竞争力
当行业目光聚焦于千亿参数的模型竞赛时,Manus的成功揭示了另一条技术路径的巨大潜力。蝴蝶效应团队的战略选择并非回避技术难度,而是将技术投入的重心,从模型训练转向了更高层次的系统工程。这套以AI Agent为核心的工程化体系,才是其真正的护城河。
2.1 战略分野:为何不造大模型?
在AI技术栈中,基础大模型(Foundation Model)无疑是地基。但建造地基需要巨大的资本、算力和顶尖人才投入,是一场巨头的游戏。蝴蝶效应团队清醒地认识到自身优势所在,做出了差异化的战略选择。
聚焦应用层创新。他们判断,随着各大科技公司纷纷开源或开放其顶尖模型API,模型能力本身将逐渐商品化(Commoditization)。未来的核心竞争力,将体现在如何高效、可靠地利用这些模型能力,解决实际世界中的复杂问题。
发挥产品工程优势。团队过往的成功经验,全部集中在用户理解和产品实现上。与其进入不擅长的模型训练领域,不如将有限的资源投入到自己最擅长的地方,即打造顶尖的AI原生应用。
规避高昂的沉没成本。自研大模型不仅投入巨大,且技术迭代风险极高。一旦路线判断失误,前期的投入可能全部付之东流。而基于API开发应用,则能保持更高的灵活性,随时可以切换或集成更先进的底层模型。
这一战略选择,让团队得以轻装上阵,将全部精力用于打磨Manus这一革命性产品。
2.2 Manus的系统架构:Agent即系统工程
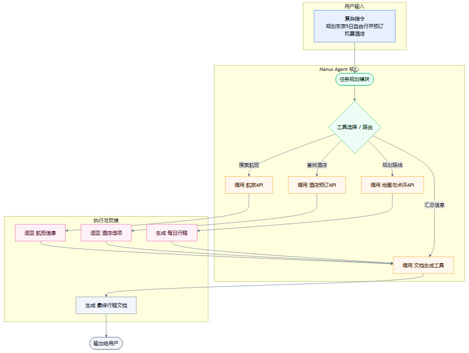
Manus的突破性在于,它不再是一个简单的对话式机器人(Chatbot),而是一个能够自主理解、规划并执行复杂任务的智能体(Agent)。其核心价值在于“知行合一”,即将大模型的“认知智能”转化为实际的“行动能力”。这背后是一套极其复杂的系统工程。我们可以将其核心架构拆解为以下几个关键模块。
2.2.1 任务分解与规划(Task Decomposition & Planning)
当用户输入一个复杂指令,例如“帮我分析最近一周AI行业最重要的三篇研究报告,并生成一份面向管理层的PPT摘要”,Manus首先需要将这个模糊的目标,拆解成一系列清晰、可执行的子任务。
意图识别。Agent首先需要精确理解用户的核心意图,识别出关键词,如“AI行业研究报告”、“最近一周”、“三篇最重要”、“PPT摘要”、“面向管理层”。
任务树生成。基于意图,Agent会生成一个任务依赖树(Task Dependency Tree)。例如:
任务1:定义“最重要”的标准(如引用量、媒体热度)。
任务2:调用搜索引擎工具,检索过去7天相关的研究报告。
任务3:调用网页内容抓取工具,获取报告全文。
任务4:对每篇报告进行预处理和摘要生成。
任务5:根据标准(来自任务1)对报告进行排序和筛选。
任务6:针对筛选出的三篇报告,生成面向管理层风格的要点。
任务7:调用PPT生成工具,将要点合成为演示文稿。
动态规划。这个规划过程并非一成不变。如果在执行某一步时失败(如某个链接无法访问),Agent需要能够动态调整后续计划,例如寻找替代信源或向上游任务反馈问题。
这套规划能力,是Manus区别于普通Chatbot的根本所在。它使得AI从一个被动的问答机器,变成了一个主动的项目经理。
2.2.2 工具调用与编排(Tool Calling & Orchestration)
仅有规划是不够的,Agent必须能够实际操作各种“工具”来完成任务。这里的“工具”是一个广义的概念,它可以是:
内部函数库。例如,进行数据计算、文本格式化的代码模块。
外部API。例如,调用Google搜索、天气查询、股票行情等第三方服务。
软件应用。例如,操作浏览器、读写本地文件、控制Office套件。
其他AI模型。例如,调用专门的图像生成模型或代码生成模型。
Manus的核心工程挑战之一,就是构建一个强大而稳定的工具调用与编排系统。

这个流程的稳定性、低延迟和高成功率,是衡量一个Agent系统工程能力的关键指标。Manus通过对数千种工具的适配、统一的接口封装、以及智能的重试与容错机制,确保了其在复杂任务中的可靠性。
2.2.3 上下文管理与记忆(Context Management & Memory)
为了完成长链条、跨周期的任务,Agent必须具备强大的记忆能力。这种记忆分为短期记忆和长期记忆。
短期记忆(上下文窗口)。在单次任务执行过程中,Agent需要维护一个动态的上下文窗口,记录当前的对话历史、任务进度、中间结果和环境变量。如何高效地管理这个窗口,在不超出模型Token限制的前提下保留所有关键信息,是一个核心技术挑战。Manus可能采用了滑动窗口、信息摘要、向量化检索等多种技术来优化上下文管理。
长期记忆(知识库)。对于用户的偏好、历史操作、常用工具等信息,Agent需要将其沉淀为长期记忆。这些信息通常存储在外部的向量数据库中。当用户发起新任务时,Agent会首先检索相关记忆,从而提供更具个性化和连贯性的服务。例如,记住用户偏爱靠窗的座位,或习惯使用Markdown格式进行汇报。
强大的记忆系统,使得Agent从一个“一次性”的工具,进化为一个能够与用户共同成长的“伙伴”。
2.2.4 执行反馈与自适应纠错(Execution Feedback & Self-Correction)
真实世界充满了不确定性。API可能超时,网页结构可能改变,工具的返回结果可能不符合预期。一个鲁棒的Agent系统,必须具备强大的反馈与纠错能力。
结果验证。每一步操作完成后,Agent都需要有一个验证模块,判断执行结果是否符合预期。例如,调用API后,检查返回的状态码和数据格式是否正确。
多路径尝试。如果一条路径失败,系统应能自动尝试备选方案。例如,如果首选的API A超时,自动切换到备用API B。
模型自省(Self-Critique)。在更高级的实现中,Agent可以将执行过程和结果,连同遇到的问题,一起反馈给一个“反思模型”。该模型会分析失败的原因,并给出修正建议,指导Agent进行下一步操作。例如,“上次搜索失败是因为关键词太宽泛,建议增加限定词后重试”。
这种闭环的反馈与纠错机制,是确保Agent在无人干预的情况下,能够自主、稳定地完成任务的关键。它体现了系统的韧性(Resilience)和智能水平。
2.3 “产品工程”的再定义
长期以来,行业内存在一种惯性思维,即将“训练模型”等同于核心技术。Manus的成功,有力地挑战了这一观念。它证明了在AI应用层,“产品工程”本身就是一种门槛极高、价值巨大的核心技术。
我们可以通过一个表格,来对比两种不同范式下的技术重心。
Manus的实践表明,将一个充满不确定性的概率模型,封装成一个在用户看来行为稳定、结果可靠的确定性产品,其工程挑战不亚于训练一个模型。这种化“智能”为“行动”的能力,正是AI技术商业化落地的最后一公里,也是Manus最坚固的壁垒。
💠 三、商业价值的引爆点:从增长到并购

一款产品的技术先进性,最终需要通过商业价值来衡量。Manus之所以能吸引Meta这样的巨头,并促成一笔闪电式的数十亿美元交易,根本原因在于其展现出的惊人商业潜力。这种潜力不仅体现在财务数据上,更体现在其战略卡位上。
3.1 关键指标的信号意义
在风险投资和科技并购领域,数据是衡量一家公司价值最直接的语言。Manus在发布后短短数月内,交出了一份极其亮眼的成绩单。
年度经常性收入(ARR)破1亿美元。这个指标是衡量SaaS公司健康状况的核心。ARR突破1亿美元,通常被视为公司已经跨越初创阶段,进入高速成长期的标志。它意味着产品不仅找到了Product-Market Fit(产品市场契合),而且已经建立起规模化的、可预测的收入模型。
处理逾147万亿Tokens。这个数据反映了产品的使用深度和广度。海量的Token处理,意味着用户正在用Manus解决大量、复杂的实际问题。这背后是高昂的API调用成本,反过来说明公司有强大的营收能力来支撑这种消耗。
创建8000万台虚拟计算机。这个比喻性的说法,可能指代Manus为用户执行的独立任务会话数量。它直观地展示了产品的任务处理能力和用户活跃度,证明Manus已经成为许多用户工作流中不可或缺的一部分。
这些数据共同释放了一个强烈的信号,Manus已经从一个“技术演示”或“小众玩具”,进化为一个具备强大自我造血能力、且正在经历指数级增长的商业实体。对于寻求新增长曲线的科技巨头而言,这样的标的具有无与伦比的吸引力。
3.2 并购的战略逻辑:Meta的算盘
Meta愿意付出巨大代价收购Manus,绝非一次简单的财务投资,而是一次深思熟虑的战略布局。在AI浪潮重塑科技版图的当下,Meta需要Manus来补齐其战略拼图中的关键几块。
3.2.1 抢占Agent新入口
PC时代,入口是操作系统;移动互联网时代,入口是超级App。而在AI时代,能够调度一切数字资源、完成复杂任务的AI Agent,被普遍视为下一个流量入口。用户将不再需要频繁切换于不同App之间,而是通过一个统一的Agent入口,用自然语言下达指令,由Agent在后台完成所有操作。
Meta虽然拥有Facebook、Instagram、WhatsApp等海量用户平台,但在Agent这个新兴战场上,其布局相对滞后。收购Manus,相当于直接获得了一个在技术和产品上都已得到验证的领先Agent平台。这可以帮助Meta迅速卡位,避免在下一代平台竞争中掉队。
3.2.2 补齐“行动”短板
Meta自身拥有强大的Llama系列大模型,在“认知”层面具备深厚积累。然而,如何将这种认知能力转化为实际的商业价值,尤其是在其核心的社交、广告和中小企业服务生态中,一直是一个挑战。
Manus恰好补上了这块短板。它可以作为Meta AI的“行动模块”或“执行层”。
赋能广告主。广告主可以通过Manus,用自然语言指令完成广告素材生成、投放策略优化、数据分析报告等一系列复杂工作。
服务中小企业。中小企业主可以利用Manus管理客户关系、处理订单、运营社交媒体账号,极大地降低了数字化运营的门槛。
提升创作者效率。内容创作者可以借助Manus进行资料搜集、文案撰写、视频脚本生成、多平台内容分发等。
通过整合Manus,Meta可以将其AI能力从“能聊会看”,升级为“能干活、能办事”,从而深度赋能其庞大的商业生态,创造新的收入增长点。
3.2.3 防御性布局
在激烈的科技竞争中,收购有时也是一种防御手段。Manus展现出的巨大潜力,必然会吸引包括Google、Microsoft、Apple在内的所有科技巨头。如果Manus落入竞争对手手中,并与其生态深度整合,将对Meta构成直接威胁。因此,Meta抢先出手,既是增强自身实力,也是阻止竞争对手获得这一战略性资产。
3.3 闪电交易的背后
这笔数十亿美元的收购谈判,前后仅用了十余天。如此惊人的速度,揭示了顶级战略并购的内在逻辑。
陡峭的增长曲线。当一个产品的核心数据(如用户、收入)呈现近乎垂直的增长时,其价值会每日剧增。对于收购方而言,时间就是金钱,任何犹豫都可能导致收购成本大幅上升。
潜在的竞购者。扎克伯格本人是Manus的长期用户,这说明Meta高层早已在密切关注。一旦Meta正式接触,消息很可能在小范围内传开,引发其他巨头的兴趣。为了避免陷入旷日持久的竞价战争,快速达成排他性协议是最佳策略。
战略匹配度高。如前所述,Manus能完美补齐Meta的关键拼图。当标的对收购方的战略价值远大于其财务价值时,交易决策会变得非常果断。这已经不是一笔简单的买卖,而是一场关乎未来市场格局的“战略抢购”。
刘元透露的“快到怀疑是假offer”的细节,生动地反映了当一个稀缺的、高增长的战略性资产出现在市场上时,巨头们展现出的惊人决心和执行力。
💠 四、组织架构与未来展望:独立与整合的平衡术
收购完成只是一个开始,真正的挑战在于后续的整合。Meta对Manus的安排——“保持独立运营,同时深度整合”——看似矛盾,实则是一种在现代科技并购中愈发常见的模式。这种模式旨在兼顾初创公司的创新活力与大公司的资源优势,但其执行过程充满了复杂的博弈与权衡。
4.1 独立运营的价值
Meta选择让Manus团队和产品保持独立,并任命创始人肖弘为Meta副总裁,这一系列安排背后有多重考量。
保护创新文化与效率。初创公司之所以能快速迭代、锐意创新,很大程度上得益于其扁平的管理结构、灵活的决策流程和纯粹的产品导向文化。一旦被完全并入大公司的官僚体系,这种宝贵的“创业精神”很容易被消磨殆尽。保持独立,就是为了给Manus这台高速运转的创新引擎保留一个“保护罩”。
稳定核心团队。人才是科技公司最重要的资产。对于Manus这样的团队,其核心成员的凝聚力和向心力是产品持续进化的关键。通过赋予创始人高级职位和团队高度自主权,Meta向核心成员传递了尊重的信号,最大程度地降低了因收购导致的人才流失风险。
维持品牌中立性。Manus作为一个独立的AI Agent品牌,已经在全球用户中建立了认知。如果过早、过快地将其完全融入Meta品牌体系,可能会引起部分对Meta持有保留态度的用户的反感。保持独立品牌运营,有利于其在更广泛的用户群体中继续扩张。
规避整合初期的混乱。将两个不同技术栈、不同工作流程、不同企业文化的团队强行捏合在一起,初期必然会产生巨大的摩擦成本,甚至可能导致产品开发停滞。先保持独立,再逐步寻找协同点,是一种更稳妥、风险更低的整合策略。
4.2 深度整合的路径
独立运营不等于各自为战。这笔收购的价值最终要通过协同效应来体现。Manus与Meta生态的深度整合,可能沿着以下几个层面逐步展开。
分发渠道整合。这是最直接、最快见效的整合方式。Meta可以将Manus作为一项增值服务,通过Facebook、Instagram、WhatsApp等渠道,触达其全球数十亿用户。例如,在WhatsApp中集成一个Manus Bot,让用户可以直接通过聊天完成订餐、规划旅行等复杂任务。这将为Manus带来前所未有的用户增长。
商业生态整合。如前所述,将Manus的能力赋能给Meta平台上的数百万广告主、中小企业和内容创作者。这不仅能提升Meta生态的整体价值,也能为Manus开辟出巨大的B端市场,实现收入来源的多元化。
数据与模型协同。Meta拥有海量的、高质量的社交、行为和兴趣数据。这些数据经过脱敏和合规处理后,可以用来优化Manus的个性化推荐和任务规划能力。同时,Manus在执行任务过程中积累的用户指令和工具调用数据,也能反哺Meta的Llama大模型,提升其在真实世界任务理解和推理方面的能力,形成一个良性循环。
基础设施共享。Meta拥有全球顶尖的算力基础设施和工程平台。Manus可以利用这些资源,来降低自身的运营成本,提升服务的稳定性和可扩展性,从而更专注于产品和算法的创新。
这种“前台独立,后台打通”的模式,是实现1+1>2的关键。
4.3 潜在的风险与挑战
尽管前景光明,但这种“独立与整合并存”的模式也并非没有风险。
跨组织协作的成本。即使名义上独立,但深度整合必然需要频繁的跨部门沟通与协作。如何协调两个团队的产品路线图、技术标准和优先级,将是一个持续的挑战。
产品路线的潜在冲突。Manus作为一个通用型Agent,其目标是服务尽可能广泛的用户和场景。而Meta的整合需求,可能会更侧重于服务其自身的社交和广告业务。如何在保持产品通用性与满足母公司战略需求之间找到平衡,将考验创始团队的智慧。
数据隐私与合规。随着整合的深入,数据将在两个实体间流动。在全球数据监管日趋严格的背景下,如何确保数据使用的合规性,尤其是在处理涉及欧盟(GDPR)等地区的用户数据时,将是一个极其复杂且敏感的问题。
“独立性”的侵蚀。随着时间的推移,母公司的影响力可能会逐渐渗透,独立运营的边界可能会变得模糊。创始团队能否在享受大公司资源的同时,持续捍卫团队的自主决策权,将是决定Manus能否保持长期创新活力的关键。
将公司总部设在新加坡,也是团队为应对全球化运营和合规挑战所做的前瞻性布局。这既便于招聘国际化人才,也为在复杂的国际环境中保持一定的运营灵活性提供了便利。
💠 五、行业启示:中国新一代创业者的全球化范式

Manus的故事,超越了一家公司的成败,它为中国乃至全球的新一代AI创业者,提供了一个极具参考价值的范本。它打破了许多关于成功创业的传统迷思,揭示了在全球化竞争时代,一些更本质的成功要素。
5.1 重新定义“核心竞争力”
长期以来,中国科技创业的成功故事,往往与商业模式创新、庞大的本土市场或强大的资本运作能力紧密相连。而在硬核技术领域,似乎总有一种声音认为,我们与硅谷存在代差。Manus的成功,则提供了一个新的视角。
技术实力不等于模型参数。它证明了在AI领域,除了在底层模型上进行军备竞赛,应用层的产品工程能力同样可以构筑起世界级的技术壁垒。对用户场景的深刻洞察,并将这种洞察转化为稳定、可靠、高效的工程系统的能力,其稀缺性不亚于顶尖的算法科学家。
商业闭环是技术创新的前提。许多AI创业公司在产品尚未成熟、商业模式尚未验证的情况下,就过度依赖融资进行扩张,最终陷入困境。蝴蝶效应团队则始终将“健康的现金流”放在重要位置,从SaaS订阅到Monica的盈利,一步一个脚印,用商业上的成功反哺技术上的探索。这种务实的作风,让他们在不确定的技术浪潮中拥有了更强的生存能力和战略定力。
5.2 全球化路径的演变
与上一代创业者相比,Manus团队的全球化路径也呈现出新的特点。
不依赖海外背景或大厂履历。团队的核心成员并没有显赫的海外留学或硅谷大厂工作经历。他们的成功完全建立在对技术的热情和对产品的打磨之上。这向所有心怀梦想的年轻技术人传递了一个信息,英雄不问出处,卓越的产品是通行世界的唯一语言。
生而全球化(Born Global)。从Monica开始,团队的产品就直接面向全球市场,在与世界顶级产品的同台竞技中成长起来。这种“在全球舞台上光明正大同台竞技”的自信和能力,是新一代中国创业者最显著的特征之一。他们不再满足于模仿或做本土化适配,而是致力于创造能引领全球趋势的产品。
5.3 对创业生态的启示
Manus的十年历程,也离不开一个成熟、有耐心的创业生态的支持。真格基金从团队在校园黑客松的初次亮相,到最终被Meta收购,十年间连续五次押注。这种长期的信任和陪伴,对于需要经历漫长探索周期的硬科技创业至关重要。
这启示我们,一个健康的创业生态,不仅需要热钱和风口,更需要有远见、有耐心的资本,愿意陪伴真正有潜力的团队穿越周期,静待花开。对“人”的长期投资,最终会收获远超预期的回报。
结论
从武汉一间普通的大学宿舍,到硅谷科技巨头的核心战略版图,蝴蝶效应与Manus的故事,是一个关于技术、产品、商业与梦想的十年叙事。它并非一个不可复制的偶然,而是深刻反映了AI时代价值创造范式变迁的必然。
这笔数十亿美元的交易,其意义远不止于财务层面。它为全球AI行业贡献了一个宝贵的样本,证明了在基础模型之外,应用层的系统工程创新同样拥有定义未来的巨大潜力。它向所有从业者发问,当AI的能力变得唾手可得时,我们真正的壁垒究竟是什么?Manus给出的答案是,是对用户的深刻理解,是化繁为简的产品哲学,是把不确定的智能转化为确定性行动的卓越工程能力。
对于中国的新一代创业者而言,这更是一次集体性的鼓舞。它雄辩地证明,不依赖背景,不迷信权威,凭借纯粹的热爱与专注,同样可以在世界科技的最高舞台上赢得尊重。属于他们的时代,已经到来。
📢💻 【省心锐评】
Manus的胜利,是产品工程对算法崇拜的一次“拨乱反正”。它宣告,在AI时代,将智能转化为可靠行动的能力,才是连接技术与商业价值的最终桥梁,也是最稀缺的核心竞争力。

评论