【摘要】AI Agent框架正经历从“单一神器”到“分层技术栈”的转变。LangChain、AutoGen、CrewAI、LangGraph、LlamaIndex等主流工具各有专长。文章系统梳理各框架的设计哲学、技术优劣、适用场景与工程化落地路径,提出“分层解耦、各司其职”的技术栈架构。通过结构化对比、流程图、工程要点与典型案例,为产品经理和技术决策者提供一套可复制、可扩展、可运维的AI Agent落地蓝图。
引言
你有没有发现,最近技术圈的会议上,如果PPT里不提几次“Agent”,你都不好意思说自己是搞AI的。从最初的Auto-GPT引爆全网,到如今各大厂商纷纷下场,智能体AI正以惊人的速度从一个极客玩具,演变成企业降本-增效的核心引擎。
这背后是大型语言模型(LLM)能力的跃迁。当模型不仅能理解和生成文本,还能进行推理、规划和调用工具时,一个全新的应用范式便诞生了。我们不再满足于构建简单的问答机器人,而是期望打造能够自主完成复杂任务的智能体系统。
但问题也随之而来。打开GitHub,LangChain、AutoGen、CrewAI、LangGraph、LlamaIndex……各种框架琳琅满目,每一个都号称自己是构建下一代AI应用的“神器”。它们之间到底有什么区别?是“重复造轮子”的内卷,还是各有神通的“术业有专攻”?
作为产品经理或技术决策者,我们不能只听技术人员的“一面之词”,更要从架构哲学、应用场景和商业价值的层面,看透这场牌局。这篇文章的目的,就是为你提供一个清晰的思维框架,帮助你超越对单一工具的比较,学会如何设计一个分工明确、协同高效的AI Agent技术栈。我们将摒弃“万能框架”的幻想,拥抱“分层解耦、各司其职”的架构思想,为你提供一套可复制、可扩展、可运维的AI Agent落地蓝图。
🏛️ 一、框架格局与分层技术栈全景
%20拷贝-fdus.jpg)
在深入剖析每个框架之前,我们首先需要建立一个全局视角。当前AI Agent框架的格局,已经从早期LangChain“一家独大”的局面,演变为一个更加成熟和细分的生态。试图用一个框架解决所有问题的思路,正在被一种更先进的架构思想所取代,那就是分层技术栈。
就像现代Web应用分为前端、后端、数据库和缓存层一样,一个健壮的AI Agent系统也应该有清晰的层次划分。每一层都使用最擅长该领域工作的工具来构建,层与层之间通过标准化的接口进行通信。这种架构思想带来了几个核心好处。
高内聚,低耦合。每一层只关心自己的职责,使得系统更容易理解、开发和维护。
专业化与最佳实践。我们可以为每一层选择业界最顶尖的工具,充分利用其在该领域的深厚积累。
灵活性与可替换性。当某一层的技术出现代际革新时,我们可以平滑地替换掉该层的实现,而不会对整个系统造成颠覆性冲击。
1.1 框架分层与职责定位
基于当前主流框架的特点,我们可以将一个典型的AI Agent技术栈划分为五个核心层次,外加一个贯穿始终的监控层。
这个分层模型清晰地揭示了各个框架的最佳位置。
数据层是智能体的“知识大脑”,负责将外部世界的非结构化和结构化数据,转化为LLM可以理解和利用的知识。
协作层是执行具体任务的“工作单元”,它定义了单个或多个智能体如何协同工作来完成一个相对独立的子任务。
编排层是整个系统的“总指挥”,它负责调度和协调不同的协作单元,管理复杂的业务流程、状态和人机交互。
组件层是构建这一切的“基础材料库”,提供了与模型、工具交互的标准化模块。
监控层则是保障系统稳定运行的“仪表盘”和“黑匣子”,贯穿所有层级。
1.2 技术栈结构与数据流
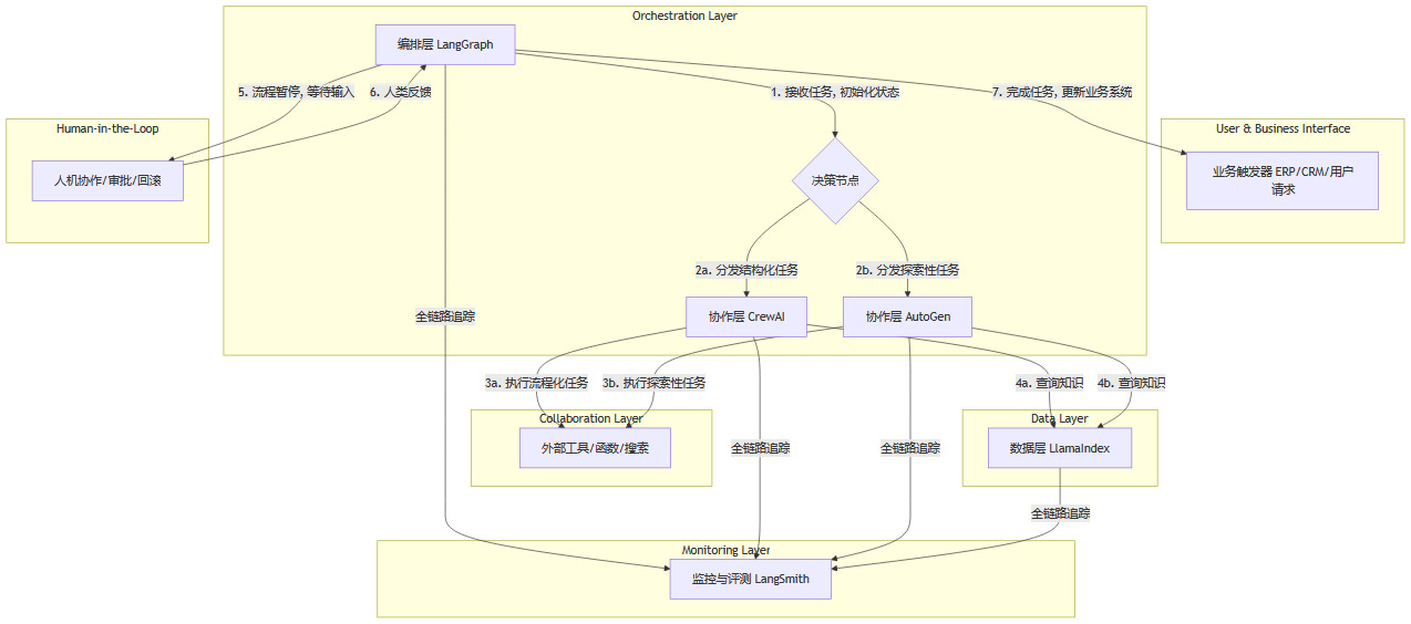
为了更直观地理解这个分层模型,我们可以用一张流程图来展示一个典型的AI Agent系统是如何工作的。

这个流程图描绘了一个复杂的业务场景。
任务触发。一个外部事件(如CRM中创建了一个新销售线索)触发了LangGraph编排器。
流程编排。LangGraph作为“总指挥”,根据任务类型和当前状态,决定将任务分发给哪个协作单元。如果是生成标准销售报告,它会调用CrewAI;如果是分析一个未知来源的技术问题,它可能会调用AutoGen。
任务执行。CrewAI或AutoGen的智能体团队开始工作。它们可能会调用外部工具(如搜索引擎API)或内部函数。
知识检索。在执行任务的过程中,智能体需要从企业知识库中获取信息。这时,它们会通过LlamaIndex数据层进行高效、精准的知识检索。
人机交互。在关键节点(如报告初稿完成),LangGraph可以暂停整个流程,将当前状态和产出提交给人类进行审批。
状态流转。人类审批通过后,LangGraph根据预设的逻辑,继续驱动流程走向下一个节点,或者在审批拒绝时执行回滚或修正操作。
监控与闭环。整个过程中的每一步调用、输入、输出都被LangSmith完整记录下来,便于调试和审计。任务最终完成后,结果被写回到业务系统中,形成闭环。
这个架构清晰地展示了“分层解耦、各司其职”的思想。接下来,我们将深入每一个框架,剖析其设计哲学、技术细节和适用场景。
🔬 二、主流框架深度剖析与对比
理解了宏观的架构分层后,我们现在可以像解剖学家一样,逐一审视每个框架的内部构造和设计精髓。
2.1 LangChain:AI Agent的“万能工具箱”,但非全能银弹
LangChain是这个领域的开创者,它的历史地位和庞大生态无人能及。但正因其“开国元勋”的身份,它也背负了沉重的历史包袱。
2.1.1 优势:生态、组件与快速原型
LangChain最大的价值在于其**“万能工具箱”**的定位和庞大的生态系统。
模块化组件。它将构建LLM应用所需的一切都抽象成了标准化的组件,如
LLM、PromptTemplate、Tool、Memory等。这使得开发者可以快速地将这些“积木”拼接起来,验证一个想法。庞大生态。拥有超过600个集成项,几乎涵盖了所有主流的LLM、向量数据库、API和数据格式。这种广泛的兼容性,让它成为了连接不同技术孤岛的“瑞士军刀”。
快速原型开发。对于单Agent任务链(如一个简单的文档问答机器人)或需要快速搭建Demo的场景,LangChain无疑是最高效的选择。其丰富的示例和活跃的社区,能让你在几小时内就跑通一个应用。
配套工具完善。LangChain团队也意识到了原生框架的局限,并推出了LangSmith(监控)和LangGraph(编排)来弥补短板,形成了一个相对完整的产品矩阵。
2.1.2 局限:复杂性、抽象与维护噩梦
然而,LangChain的“给你一切”也意味着“你得会一切”。当项目从原型走向生产时,其固有的复杂性就会暴露无遗。
学习曲线陡峭。其内部充满了深度的继承关系和复杂的抽象类。为了实现一个自定义功能,你可能需要阅读大量源码,理解
BaseCallbackHandler、Runnable等内部机制,这对于新手非常不友好。易于过度工程化。在处理复杂逻辑时,开发者很容易陷入用
Chain套Chain的“回调地狱”中。代码会变得难以阅读和维护,业务逻辑和框架逻辑高度耦合。多Agent协作原生支持弱。LangChain的核心设计是围绕单Agent的
ReAct(Reasoning and Acting)循环。要实现多个Agent之间有状态、有流程的协作,你需要编写大量的“胶水代码”来手动管理状态传递和任务调度,这恰恰是AutoGen和CrewAI等后来者着力解决的问题。调试复杂。一个复杂的LangChain应用,其内部调用链可能非常深。虽然LangSmith极大地改善了调试体验,但它更像是在为框架本身的复杂性“打补-丁”,而非从根本上简化设计。
2.1.3 在技术栈中的最佳位置
综合来看,LangChain最适合作为“组件层”。它提供了与LLM、工具和数据源交互的坚实底座。在我们的分层架构中,上层的CrewAI、AutoGen或LangGraph节点,其内部实现很可能就是调用了LangChain提供的某个LLM封装或Tool。
给产品经理的建议。将LangChain视为构建AI应用的“标准库”或“驱动程序”,而不是应用的“主框架”。用它来快速验证想法,但在规划生产级系统时,务必将复杂的协作与编排逻辑,交由更专业的上层框架来处理。
2.2 AutoGen vs CrewAI:多智能体协作的两大范式
协作层是智能体系统从“单兵作战”走向“团队协作”的关键。微软的AutoGen和后起之秀CrewAI,代表了两种截然不同的协作哲学,分别是“探索性”与“执行性”。
2.2.1 AutoGen:研究员的“学术研讨会”
AutoGen的设计哲学源于学术研究,它模拟了一群专家如何通过自由对话和辩论来解决一个未知的问题。
核心特点。
多Agent对话。其核心是“可对话智能体”,它们在一个“聊天室”里通过消息传递进行交互。
事件驱动。整个协作过程是非确定性的,下一个动作取决于对话的上下文,充满了涌现的可能性。
强大的代码执行能力。AutoGen的一大亮点是可以在安全环境(如Docker容器)中生成、执行和调试代码,并根据结果进行自我修正。
无缝人机协同。通过
UserProxyAgent,人类可以随时被“@”并加入讨论,提供关键信息、做出决策或修正方向。
优势与适用场景。
AutoGen非常适合那些没有固定解决路径、需要反复试错的探索性任务。自动化编码与软件工程。例如,让一组Agent(“产品经理”、“程序员”、“测试工程师”)根据一个需求,自动编写代码、生成测试用例、执行测试并修复Bug。
科学研究与数据分析。让“数据科学家”Agent和“领域专家”Agent一起探索数据集,发现潜在规律并生成研究报告。
复杂问题解决。当你不知道解决问题的确切步骤,但可以定义不同角色的专家时,AutoGen可以帮助你探索各种可能性。
局限与挑战。
AutoGen的自由度也是一把双刃剑。结果不确定性高。由于其对话驱动的非线性特性,对于同一个输入,两次运行的结果和过程可能完全不同。这使得它难以被用于对结果稳定性和SLA有严格要求的商业流程。
部署与运维门槛高。要在一个安全、可控的环境中管理多个Agent执行代码,需要复杂的工程设置。成本控制(如API调用次数)也更具挑战性。
2.2.2 CrewAI:企业家的“高效项目组”
与AutoGen的自由探索形成鲜明对比,CrewAI的设计哲学源于现代企业管理,它模拟了一个分工明确、流程清晰的项目团队如何高效地执行一个已知的任务。
核心特点。
角色分工。每个Agent都有明确的
Role(角色)、Goal(目标)和Backstory(背景故事),这极大地约束和引导了Agent的行为,使其更加专业和专注。任务拆解。复杂的任务被分解成一个个独立的
Task,每个任务都有清晰的描述、预期产出,并可以指定由哪个Agent来执行。流程编排。通过
Process定义任务的执行顺序(串行或并行),确保整个协作过程按照预设的蓝图进行。
优势与适用场景。
CrewAI非常适合那些流程相对固定、追求结果可控和效率的结构化业务流程。内容生产流水线。一个典型的例子是“研究员”Agent负责搜集资料,“作家”Agent负责撰写初稿,“编辑”Agent负责审校和润色。整个流程清晰、可复制。
流程自动化(RPA)。例如,处理客服工单、生成市场分析报告、自动化招聘流程中的简历筛选和面试邀约等。
业务决策支持。构建一个由“数据分析师”、“财务分析师”和“策略顾问”组成的虚拟团队,为管理层提供结构化的决策建议。
局限与挑战。
CrewAI的结构化也带来了相应的限制。灵活性相对较低。它不适合解决那些需要“灵光一现”或没有固定路径的开放性问题。
生态尚在成长。相比LangChain,其工具集成和社区支持还在快速发展中。
并发扩展。虽然支持任务并行,但在超大规模并发场景下,其调度和状态管理可能需要进一步优化。
2.2.3 范式对比与组合策略
AutoGen与CrewAI的本质区别,在于它们分别回答了两个不同的问题。AutoGen回答的是“我们该如何解决这个问题?”(探索路径),而CrewAI回答的是“请按照这个流程高效地解决问题”(执行路径)。
给产品经理的建议。不要将它们视为竞争对手,而应看作是工具箱中两把不同用途的“钳子”。
在创新实验室或研发阶段,使用AutoGen来探索新算法、自动化测试或解决棘手的技术难题。
在业务中台或生产系统,使用CrewAI来固化和自动化那些已经成熟的、结构化的业务流程。
高级玩法。甚至可以在一个更宏大的流程中组合使用它们。例如,先用AutoGen团队花一天时间探索出一个最优的社交媒体营销策略,然后将这个策略固化成一个CrewAI流程,每天自动执行,生成和发布内容。
2.3 LangGraph与LlamaIndex:进化与专精
当智能体系统从简单的协作走向复杂的企业级应用时,两个核心挑战浮出水面。一是如何管理长周期、有状态、需要人机交互的复杂工作流;二是如何为智能体提供高质量、可信赖的知识输入。LangGraph和LlamaIndex正是为解决这两个“深水区”问题而生的“进化者”与“专精者”。
2.3.1 LangGraph:为复杂工作流套上“状态机”的缰绳
LangGraph的诞生,可以说是LangChain团队对自身线性“链”式结构局限性的一次深刻反思和“自我革命”。它从根本上改变了流程的定义方式。
核心特点。
图结构编排。它用有向无环图(DAG)或更复杂的循环图(Graph)来替代简单的线性链。图由节点(Nodes)和边(Edges)构成。每个节点可以是一个函数、一个工具调用,甚至是一个完整的CrewAI团队或AutoGen群聊。边则定义了节点之间的流转方向,可以是条件性的,从而轻松实现分支逻辑。
中央状态管理。这是LangGraph最关键、最具变革性的设计。它引入了一个全局的状态对象(State),通常是一个Pydantic模型或字典。整个图的每一次运转,都是对这个状态的读取和更新。每个节点执行完毕后,不是简单地将结果传递给下一个节点,而是更新这个中央状态。这种模式,本质上就是状态机。
循环与持久化。基于状态和图的结构,实现循环变得轻而易举。一个Agent可以反复尝试调用一个工具,直到状态满足某个条件(例如,API调用成功或重试次数耗尽)才退出循环。更重要的是,这个中央状态可以被轻松地持久化到数据库(如Redis、Postgres),使得长周期运行的任务在中断后可以从断点处恢复。
原生人机交互。LangGraph的设计天然支持人在回路(Human-in-the-Loop)。你可以在图的任何一个节点之后设置一个“中断点”,此时流程暂停,等待外部(通常是人类)更新状态。例如,一个报告生成流程可以在初稿完成后暂停,等待产品经理在UI界面上点击“批准”或“驳回”,LangGraph再根据这个外部输入的状态更新,决定是进入“发布”节点还是“修改”节点。
优势与适用场景。
LangGraph是你构建复杂、严肃、长周期的企业级工作流的“定海神针”。需要审批与回滚的业务流程。例如,财务报销、合同审批、内容发布等。LangGraph可以精确地在每个审批节点暂停,并记录下完整的状态快照,以便在需要时进行审计和回滚。
多Agent团队的复杂编排。你可以将一个CrewAI团队封装成一个节点,负责“数据分析”;将另一个AutoGen群聊封装成另一个节点,负责“技术攻关”。LangGraph作为顶层“总指挥”,根据全局状态,调度这两个团队协同完成一个宏大任务。
可观测与可恢复的智能体系统。由于每一步都是对中央状态的修改,整个流程的生命周期变得极其清晰和可观测。结合LangSmith,你可以轻松追踪每一次状态的变迁,这对于构建高可靠性系统至关重要。
在技术栈中的最佳位置。
LangGraph毫无疑问位于**“编排层”。它不关心具体的任务是如何执行的(这是协作层的工作),它只关心流程应该如何流转**。它是连接各个协作单元、外部工具和人类操作员的“中央调度系统”。
2.3.2 LlamaIndex:将RAG与数据检索做到极致的“专家”
如果说LangGraph解决了“怎么做”的流程问题,那么LlamaIndex则专注于解决“知道什么”的数据问题。在所有智能体应用中,RAG(检索增强生成)都是一个绕不开的核心环节,而LlamaIndex就是这个领域的“偏执的专精者”。
核心特点。
数据管道(Pipeline)的极致拆解。当其他框架还在把RAG当作一个笼统的功能时,LlamaIndex已经将其拆解为**加载(Loading)、切块(Chunking)、索引(Indexing)、查询(Querying)、合成(Synthesizing)**等多个精细阶段,并在每个阶段都提供了丰富且高度可定制的专业工具。
丰富的数据加载器。支持超过100种数据源,无论是PDF、Word、Notion、Slack,还是数据库、API,都能轻松接入。
先进的索引结构。除了基础的向量索引,LlamaIndex还提供了多种高级索引结构,以应对不同的查询场景。例如,
Tree Index用于摘要查询,Keyword Table Index用于精确匹配,Knowledge Graph Index用于关系推理。你可以将多种索引组合起来,构建一个强大的复合索引。强大的查询引擎。LlamaIndex的查询引擎支持复杂的查询转换(如将一个复杂问题分解成多个子问题分别查询)和多路召回与重排序(Reranking)(如同时从向量索引和关键词索引中检索结果,再用一个更强大的模型对结果进行排序),这能极大地提升检索的准确性和全面性。
优势与适用场景。
LlamaIndex是你构建任何知识密集型智能体的“必备前置插件”。企业知识库问答。构建一个能够精准回答员工关于公司制度、产品文档、历史项目等问题的智能助手。
文档管理与信息抽取。从大量的合同、财报、研究报告中自动提取关键信息,并进行结构化存储。
为Agent提供高质量的知识输入。在任何需要外部知识的Agent任务中,都应该使用LlamaIndex作为其获取知识的唯一入口,以保证信息的准确性和可追溯性。
在技术栈中的最佳位置。
LlamaIndex牢牢占据着**“数据层”**。它是所有上层应用的“知识大脑”和“弹药库”。专业的事交给专业的工具,不要再尝试用LangChain的基础组件去手动实现复杂的RAG了,这不仅费时费力,而且效果往往远不如LlamaIndex。
🏗️ 三、工程化落地路径与实践要点
%20拷贝-jgmg.jpg)
理论的探讨最终要服务于实践。一个成功的AI Agent项目,不仅需要正确的架构选型,更需要一套行之有效的工程化落地方法论。
3.1 三分钟选型清单
为了让你在实际工作中能快速决策,这里提供一个基于任务需求的简明选型清单。
3.2 典型业务流程样例:技术栈的协同作战
让我们通过几个具体的业务场景,看看这个分层技术栈是如何协同工作的。
3.2.1 场景一:内容生产流水线
目标。自动化生成一篇关于“AI Agent技术趋势”的深度分析文章。
技术栈实现。
编排层 (LangGraph)。启动整个流程,初始化状态为
{topic: "AI Agent技术趋势", status: "researching"}。协作层 (CrewAI)。LangGraph调用一个由三个Agent组成的CrewAI团队。
研究员Agent。接收到任务后,调用数据层 (LlamaIndex),从内部文档库和外部搜索引擎(通过工具调用)检索相关资料。将整理好的资料摘要更新到LangGraph的中央状态中。
作家Agent。当状态变为
writing时被激活。它读取状态中的资料摘要,撰写文章初稿,并将初稿内容更新到状态中。编辑Agent。当状态变为
editing时被激活。它审校初稿,进行润色和事实核查,并将最终稿更新到状态中。
人机交互。当状态变为
pending_approval时,LangGraph暂停流程,并通过API通知内容运营平台,等待人工审批。流程闭环。运营人员在界面上点击“发布”后,LangGraph接收到状态更新,调用发布工具将文章推送到各大平台,最终将状态更新为
published。监控层 (LangSmith)。全程记录下每个Agent的思考过程、工具调用和最终产出,便于复盘和优化。
3.2.2 场景二:市场分析简报自动化
目标。每周一自动生成一份关于竞争对手动态的市场分析简报。
技术栈实现。
数据层 (LlamaIndex)。预先配置好数据加载器,定期从公开新闻API、社交媒体和内部CRM系统中同步竞争对手相关信息,构建一个动态更新的知识索引。
编排层 (LangGraph)。通过定时任务触发,创建一个包含多个CrewAI节点的流程图。
协作层 (CrewAI)。
Crew 1: 数据搜集与整理。负责调用LlamaIndex,检索过去一周的所有相关信息,并进行去重、分类和摘要,输出结构化的数据点。
Crew 2: 分析与洞察。接收结构化的数据点,分析其中的趋势、机遇和风险,生成核心洞察。
Crew 3: 报告撰写。将核心洞察整合成一份格式规范的Word简报。
流程闭环。LangGraph将生成的Word文档通过邮件发送给市场团队,并在企业网盘中归档。
3.2.3 场景三:智能客服知识助手
目标。为一线客服人员提供一个智能助手,帮助他们快速、准确地回答客户问题。
技术栈实现。
数据层 (LlamaIndex)。接入公司的产品手册、FAQ文档、历史工单等,构建一个全面的客服知识库。
协作层 (CrewAI)。构建一个简单的双Agent协作流程。
问题理解Agent。接收客服输入的客户问题,进行意图识别和实体提取。
答案检索与生成Agent。根据识别出的意图,调用LlamaIndex进行精准检索,并结合检索结果生成简洁、专业的回答建议。
编排层 (LangGraph)。管理更复杂的交互逻辑。
超时转人工。如果Agent在一定时间内无法给出满意答案,流程自动提示转接人工专家。
失败重试与追问。如果首次检索结果不佳,可以引导Agent进行追问,以获取更多信息后再次检索。
满意度反馈闭环。客服可以对生成的答案进行“赞”或“踩”,这些反馈数据被记录下来,用于持续优化LlamaIndex的索引和检索策略。
3.3 工程要点与避坑建议
将AI Agent从Demo推向生产,需要关注一系列非功能的工程细节。
提示与上下文管理。
模板化与版本控制。将所有Prompt作为代码进行管理,使用模板引擎(如Jinja2)和版本控制系统(如Git)。
分层指令。在Prompt中明确区分角色指令、任务指令、格式要求和上下文信息,提高LLM的遵循度。
上下文裁剪。设计智能的上下文管理策略,避免因过长的对话历史导致Token超限和成本飙升。例如,使用滑动窗口、对话摘要等技术。
检索与索引调优。
合理的切片(Chunking)策略。切片的大小和重叠度直接影响检索质量。需要根据文档类型反复实验,找到最优参数。
混合检索(Hybrid Search)。结合向量检索的语义相似性和关键词检索的精确匹配能力,通常能取得比单一检索更好的效果。
引用可追溯。确保RAG系统返回的每一个答案,都能追溯到原始文档的具体段落,这对于建立用户信任和方便事实核查至关重要。
多Agent协作细则。
任务输入输出标准化。Agent之间传递的信息应该是结构化的(如JSON),而不是模糊的自然语言,以减少信息损失和误解。
最小子流程可重跑。将复杂的协作流程设计成多个幂等的、可独立重跑的子流程,便于调试和错误恢复。
状态机建模。
有限状态集中管理。在使用LangGraph时,预先定义好所有可能的状态,避免状态空间的无限膨胀。
关键状态快照。在流程的关键节点(如审批前、重要工具调用后),将完整的状态对象进行持久化快照,用于审计和回滚。
安全与合规。
数据分级与权限校验。确保Agent只能访问其权限范围内的数据。特别是RAG系统,必须过滤掉用户无权查看的文档。
日志全链路。记录下从用户输入到最终输出的全链路信息,包括每个Agent的思考过程和工具调用,以满足合规审计要求。
人工抽检与护栏。建立常态化的人工抽检机制,评估Agent的输出质量,并设置“护栏”机制,防止Agent生成不当或危险的内容。
3.4 SLO与可观测指标模板
对于企业级应用,**服务等级目标(SLO)**是衡量系统可靠性的金标准。为你的AI Agent系统定义清晰的SLO,是保障生产稳定性的前提。
👨👩👧👦 四、产品经理与团队的决策建议
一个成功的AI Agent项目,不仅是技术上的胜利,更是产品、工程、算法和运营协同作战的结果。作为项目的核心驱动者,产品经理和技术负责人需要建立一套科学的决策框架和团队协作模式。
4.1 分层选型,组合最优
这是本文反复强调的核心思想。不要再问“哪个框架最好”,而要问“在我的技术栈的哪一层,哪个框架最合适”。
回归第一性原理。在进行技术选型时,抛开表面的功能对比,深入理解每个框架背后的设计哲学。AutoGen的自由对话哲学,CrewAI的角色分工哲学,LangGraph的状态机哲学,它们从根本上决定了各自的适用边界。
避免技术锁定。押注单一的“万能框架”会带来巨大的技术锁定风险。当业务发展需要引入更复杂的协作或编排模式时,你可能会发现自己被困在一个难以扩展的架构中。分层架构则允许你在未来灵活地替换或升级某一层,保持系统的进化能力。
绘制你的架构蓝图。在项目启动阶段,就应该和架构师一起,绘制出清晰的技术栈分层图。明确每一层的职责、选用的核心框架以及层与层之间的接口协议。这张蓝图将成为整个团队后续开发、测试和运维的“共同语言”和“行动指南”。
4.2 小闭环起步,逐步扩展
面对AI Agent这样一个新兴领域,采用敏捷和迭代的思路至关重要。不要试图一开始就构建一个无所不能的“超级智能体”。
寻找“最小价值闭环”。与业务方紧密合作,找到一个痛点足够强、流程相对清晰、价值可度量的切入点。例如,与其 сразу 自动化整个销售流程,不如先从“自动生成销售周报”这个小闭环开始。
先跑通,再优化。第一阶段的目标是快速上线一个可用的MVP(最小可行产品),验证核心价值。在这个阶段,可以容忍一些手动环节和不完美之处。例如,审批流程可以先通过邮件进行,而不是一开始就开发复杂的UI界面。
数据驱动迭代。一旦系统上线,就要建立起完善的数据反馈循环。通过LangSmith等工具监控任务成功率、用户满意度、成本等核心指标。用数据来驱动后续的优化方向,是逐步扩展功能、引入更复杂协作与编排模式的基础。
4.3 工程化标准先行
AI Agent的“智能”光环,很容易让人忽视其背后严肃的工程挑战。将工程化标准置于功能开发之上,是项目从玩具走向产品的关键。
将非功能性需求写入验收标准。在产品需求文档(PRD)中,除了描述功能,还必须明确定义SLA、成本预算、可回滚性、可审计性等非功能性需求。这些标准将直接影响架构设计和技术选型。
拥抱DevOps和AIOps。将AI Agent系统纳入团队现有的CI/CD(持续集成/持续部署)流程。建立自动化的测试、部署和监控管线。探索使用AIOps技术,让AI来监控和运维AI,例如,通过模型来分析LangSmith的日志,自动发现性能瓶颈或异常模式。
4.4 团队分工明确
一个高效的AI Agent开发团队,需要多种角色的紧密协作。
产品经理。负责定义业务场景、用户价值和SLO。他们是连接业务和技术的桥梁,需要深刻理解业务流程,并能将其转化为清晰的智能体需求。
架构师。负责设计技术栈分层架构,进行核心框架选型,并定义各层之间的接口规范。
算法工程师/提示工程师。负责优化智能体的“大脑”。这包括精调提示(Prompt Engineering)、优化RAG的检索策略、评估不同LLM的表现等。
软件工程师。负责将架构蓝图落地为高质量的代码。他们需要开发工具、实现业务逻辑、集成外部系统,并保障整个系统的稳定性和性能。
运营与数据标注。负责“喂养”和“训练”智能体。他们需要整理和标注知识库数据,评估Agent的输出质量,并提供持续的反馈,形成数据飞轮。
🔭 五、未来趋势与行业展望
%20拷贝-ivuv.jpg)
AI Agent框架的“战国时代”才刚刚开始,未来的发展将更加激动人心。我们可以预见以下几个关键趋势。
5.1 多模态支持
当前的Agent主要还停留在文本处理的范畴。但随着多模态大模型的成熟,未来的Agent将能够理解和生成图像、音频、视频,并与现实世界进行更丰富的交互。
应用场景。想象一个“室内设计师”Agent,它可以接收一张房间的照片,然后与用户通过语音对话,实时生成多种设计风格的效果图。或者一个“工业质检”Agent,它能通过摄像头实时分析生产线上的产品视频,发现并标记出次品。
对框架的挑战。这将对现有框架的数据层、协作层和工具层提出全新的要求。如何高效地索引和检索多模态数据?如何定义多模态Agent之间的协作协议?这将是下一个技术竞争的焦点。
5.2 低代码/无代码平台
技术的终极目标是降低使用门槛。未来,构建AI Agent将不再是程序员的专利。
平台崛起。像Dify、Coze、Voiceflow这样的低代码/无代码平台正在快速崛起。它们通过可视化的拖拽界面,让不懂代码的业务人员(如市场经理、人力资源专员)也能根据自己的需求,配置和创建专属的智能体。
从“开发Agent”到“配置Agent”。对于大量标准化的业务场景,企业将不再需要从零开始开发Agent,而是直接在成熟的Agent平台上,通过配置和微调来满足需求。这将极大地加速AI Agent在各行各业的普及。
5.3 企业级智能化转型
多Agent协作与复杂工作流自动化,将从少数科技公司的“屠龙技”,演变为所有企业进行数字化和智能化转型的“标配”。
AI原生工作流。未来的企业核心业务流程,将不再是“人+软件”,而是“人+AI Agent协作体”。Agent将深度嵌入到ERP、CRM、SCM等核心系统中,成为处理日常事务、辅助决策的“数字员工”。
组织结构的变革。当大量的流程性工作被Agent自动化后,人类员工将更多地转向创造性、战略性和情感交互的工作。这可能会引发新一轮的组织结构变革,催生出“人机协同”的新型团队模式。
结论
我们正处在一个激动人心的技术变革奇点。AI Agent不再是遥不可及的科幻概念,而是触手可及的生产力工具。
在这场框架的演进浪潮中,从LangChain的“大一统”工具箱,到AutoGen与CrewAI在协作范式上的分道扬镳,再到LangGraph和LlamaIndex在编排与数据处理上的深度进化,我们看到了一条从“大而全”走向“精而深”,最终回归**“组合与协同”**的清晰路径。
与其纠结于“押注谁”,不如拥抱“技术栈”思维。这要求我们:
分层解耦,各司其职。用LlamaIndex喂好知识,用CrewAI/AutoGen组织协作,用LangGraph稳定编排,用LangChain/LangSmith补齐组件与可观测性。
场景驱动,组合选型。深刻理解业务需求,判断其属于“探索性”还是“执行性”,是“简单流程”还是“复杂工作流”,然后选择最合适的框架组合。
工程先行,稳步落地。先跑通最小价值闭环,再逐步扩展规模。从项目第一天起,就把SLA、成本、回滚、可审计等工程化标准写进验收文档。
这才是企业级AI Agent落地的最佳路径。忘掉那些寻找“银弹”的幻想吧,未来的赢家,属于那些懂得如何像指挥一个交响乐团一样,让不同框架在各自最擅长的位置上,和谐地协同演奏的架构师和产品经理。
📢💻 【省心锐评】
别迷信“万能钥匙”,让每个框架回到它最擅长的位置,分层组合,落地才省心。未来的赢家,是懂得如何像指挥交响乐团一样,让不同框架协同演奏的架构师。

评论